Day02 JavaScript、Vue3


1. JavaScript

Web标准及其组成
JavaScript及其组成

ECMA: ECMA国际(前身为欧洲计算机制造商协会),制定了标准化的脚本程序设计语言 ECMAScript,这种语言得到广泛应用。而JavaScript是遵守ECMAScript的标准的(ES2024是最新版本)

图2 JavaScript组成

1.1 JS 核心语法

1.1.1 引入方式
① 内部脚本

内部脚本:将JS代码定义在HTML页面中

② 外部脚本

外部脚本:将 JS代码定义在外部 JS文件中,然后引入到HTML页面中

01. JS-引入方式.html
<!DOCTYPE html>
<html lang="zh-CN">
<head>
  <meta charset="UTF-8">
  <meta name="viewport" content="width=device-width, initial-scale=1.0">
  <title>JS-引入方式</title>
</head>
<body>
  <h1>JS-引入方式(张婧怡)</h1>
  <hr>
  <p>JS-引入方式有两种:内部脚本和外部脚本</p>
  <p>内部脚本:在HTML页面中,使用&lt;script>标签嵌入JS代码</p>
  <p>外部脚本:将JS代码写在独立的JS文件中,然后在HTML页面中引入</p>
  <p>外部脚本的优势:</p>
  <ul>
    <li>可以将JS代码写在独立的文件中,方便维护</li>
    <li>可以在多个HTML页面中引入同一个JS文件,避免重复代码</li>
  </ul>
  <p>外部脚本的劣势:</p>
  <ul>
    <li>引入外部脚本需要额外的HTTP请求,影响页面加载速度</li>
  </ul>

  <script>
    //1. 内部脚本
    alert('内部脚本(张婧怡):Hello JS');
  </script>

  <!-- 2. 外部脚本 -->
  <script src="js/demo.js" charset="UTF-8"></script>

</body>
</html>
js/demo.js
alert('外部引入脚本(张婧怡):Hello JavaScript');
图3 js引入方式
1.1.2 基础语法
① 变量&常量
02. JS-基础语法.html
<!DOCTYPE html>
<html lang="zh-CN">
<head>
  <meta charset="UTF-8">
  <meta name="viewport" content="width=device-width, initial-scale=1.0">
  <title>JS-基础语法</title>
</head>
<body>
  <h1>JS-基础语法--变量与常量的声明和赋值(张婧怡)</h1>
  <hr>
  <p>变量:可以变化的量,在程序运行过程中,其值可以发生改变的量。</p>
  <p>常量:不变的量,在程序运行过程中,其值不能发生改变的量。</p>

  <p>JS-基础语法有以下几个方面:</p>
  <ul style="display: flex; justify-content: space-around;">
    <li>变量</li>
    <li>常量</li>
    <li>数据类型</li>
    <li>运算符</li>
    <li>流程控制</li>
    <li>函数</li>
    <li>对象</li>
    <li>数组</li>
    <li>字符串</li>
    <li>日期</li>
    <li>正则表达式</li>
    <li>JSON</li>
  </ul>
  <p>JS-基础语法的详细内容,请参考:<a href="https://www.runoob.com/js/js-tutorial.html">JS-基础语法</a></p>
  <p>F12-控制台-查看: 声明变量、常量和输出</p>

  <script>
    //1. 声明变量
    let a = 10;
    console.log("a:10 a = ", a);
    a = "Hello";
    console.log("a:Hello a = ", a);
    a = true;
    console.log("a:true = ", a);
    console.log("a的类型 = ", typeof a);

    //2. 声明常量
    const PI = 3.14;
    //PI = 5.0;

    console.log("PI=", PI); //输出到控制台
    alert(a); //弹出框
    PI = 5.0;
    // document.write(PI); //输出到body区域(不常用)
  </script>
</body>
</html>
图4 变量与常量
② 数据类型

模板字符串语法:

<script>
   let name = 'Tom';
   let age = 18;
   console.log('大家好, 我是新入职的' + name + ', 今年' + age + '岁了, 请多多关照');
   console.log(`大家好, 我是新入职的${name}, 今年${age}岁了, 请多多关照`);
</script>
03. JS-数据类型.html
<!DOCTYPE html>
<html lang="zh-CN">
<head>
  <meta charset="UTF-8">
  <meta name="viewport" content="width=device-width, initial-scale=1.0">
  <title>JS-数据类型</title>
</head>
<body>
  <h1>JS-数据类型(张婧怡)</h1>
  <hr>
  <p>F12打开控制台查看结果</p>

  <script>
    //1. 数据类型
    console.log("10的类型:",typeof 10); //number
    console.log("1.5的类型:",typeof 1.5); //number

    console.log("true的类型:",typeof true); //boolean
    console.log("false的类型:",typeof false); //boolean

    console.log("'Hello'的类型:",typeof "Hello"); //string
    console.log("'JS'的类型:",typeof 'JS'); //string
    console.log("`JavaScript`的类型:",typeof `JavaScript`); //string

    console.log("null的类型:",typeof null); //null ? -> object

    let a ;
    alert(typeof a); //undefined

    //2. 模板字符串 - 简化字符串拼接
    let name = '张婧怡';

    let age = 18;

    console.log('我是'+name+', 我今年'+age+'岁');
    console.log(`我是${name}, 我今年${age}`);
    console.log(`我是${name}, 我今年${age+1}`);

  </script>
</body>
</html>
图5 数据类型
③ 函数
function 函数名称(参数1, 参数2, ...){
    // 要执行的代码    
}
匿名函数
图6 匿名函数的定义与调用
04. JS-函数.html
<!DOCTYPE html>
<html lang="zh-CN">
<head>
  <meta charset="UTF-8">
  <meta name="viewport" content="width=device-width, initial-scale=1.0">
  <title>JS-函数</title>
</head>
<body>
  <h1>JS-函数(张婧怡)</h1>
  <hr>
  <p>函数:一段可以重复调用的代码块。</p>
  <p>函数的分类:</p>
  <ul>
    <li>具名函数</li>
    <li>匿名函数</li>
    <li>箭头函数</li>
  </ul>
  <p>函数的定义与调用></p>
  <p>F12打开控制台查看结果</p>

  <script>
    //1. 函数定义及调用 - 具名函数
    function add1(a,b){
      return a + b;
    }

    let result = add1(10,20);
    console.log("具名函数: add1(10,20)=",result);
    result = add1(10,20,59);
    console.log("具名函数: add1(10,20,50)=",result);


    //2. 函数定义及调用 - 匿名函数
    //2.1 函数表达式
    let add2 = function(a,b){
      return a + b;
    }

    result = add2(2100,200);
    console.log("匿名函数: add2(2100,200)=",result);


    //2.2 箭头函数
    let add3 = (a,b) => {
      return a + b;
    }

    lresult = add3(1000,2000);
    console.log("箭头函数: add3(1000,2000)=",result);
  </script>
</body>
</html>
图7 函数小结
④ 自定义对象

自定义对象是对前面所讲的变量、类型、函数的综合应用

图8 自定义对象
图9 自定义对象小结
json
图10 JS对象与JSON格式的字符串
05. JS-自定义对象.html
<!DOCTYPE html>
<html lang="zh-CN">
<head>
  <meta charset="UTF-8">
  <meta name="viewport" content="width=device-width, initial-scale=1.0">
  <title>JS-自定义对象</title>
</head>
<body>
  <h1>JS-自定义对象(张婧怡)</h1>
  <hr>
  <p>自定义对象:由开发人员自定义的对象,用于存储和组织数据。</p>
  <p>自定义对象的定义格式:</p>
  <pre>
    let 对象名 = {
      属性名1: 属性值1,
      属性名2: 属性值2,
      ...
      方法名: function(){
        //方法体
      }
    }
  </pre>
  <p>自定义对象的使用格式:</p>
  <pre>
    对象名.属性名
    对象名.方法名()
  </pre>
  <p>F12控制台查看对象</p>

  <script>
    //1. 自定义对象
    let user1 = {
      name: '汤姆1',
      age: 18,
      gender: '男',
      sing: function(){ //注意: 在普通函数中, this指向当前对象 【推荐】
        console.log(this.name + '悠悠的唱着最炫的民族风~')
      }
    }
    console.log(user1.name);
    user1.sing();

    let user2 = {
     name: '汤姆2',
     age: 18,
     gender: '男',
     sing(){
      console.log(this.name + '悠悠的唱着最炫的民族风~')
     }
    }
    console.log(user2.name);
    user2.sing();

    let user3 = {
      name: '汤姆3',
      age: 18,
      gender: '男',
      sing: () => { //注意: 在箭头函数中, this并不指向当前对象 - 指向的是当前对象的父级 【不推荐】
        console.log(this + ':悠悠的唱着最炫的民族风~')
      }
    }

    console.log(user3.name);
    user3.sing();

    //2. JSON - JS对象标记法
    let person = {
      name: 'itcast',
      age: 18,
      gender: '男'
    }
    console.log("JSON对象:",person);
    console.log("JSON对象转字符串:",JSON.stringify(person)); //js对象 --> json字符串

    let personJson = '{"name": "黑马", "age": 18}';
    console.log("字符串:",personJson);
    console.log("字符串转JSON对象:",JSON.parse(personJson)); //json字符串 --> js对象
    console.log("字符串转JSON对象.name:",JSON.parse(personJson).name);

  </script>
</body>
</html>
图11 JSON格式字符串
1.1.3 DOM
图12 DOM
DOM操作
06. JS-DOM.html
<!DOCTYPE html>
<html lang="zh-CN">
<head>
  <meta charset="UTF-8">
  <meta name="viewport" content="width=device-width, initial-scale=1.0">
  <title>JS-DOM常用操作</title>
</head>
<body>
  <h2>JS-DOM常用操作:获取元素和修改内容(张婧怡)</h2>
  <hr>
  <p>F12打开控制台</p>
  <h1 id="title1">1111111</h1>
  <h1>22222</h1>
  <h1>33333</h1>

  <script>
    //1. 修改第一个h1标签中的文本内容
    //1.1 获取DOM对象
    let h1 = document.querySelector('#title1');
    let h2 = document.querySelector('h1'); // 获取第一个h1标签
    let hs = document.querySelectorAll('h1'); // 获取所有h1标签

    //1.2 调用DOM对象中属性或方法
    console.log(h1.innerText);
    h1.innerHTML = '修改后的文本内容';
    console.log(h2.innerText);
    h2.innerHTML = '第一个h1标签的文本内容';
    console.log(hs[1].innerText);
    hs[1].innerHTML = '222222修改后的文本内容';
  </script>
</body>
</html>
案例:实现表格隔行换色效果
07. JS-案例-员工列表.html
<!DOCTYPE html>
<html lang="zh-CN">
<head>
    <meta charset="UTF-8">
    <title>Tlias智能学习辅助系统</title>
    <style>
        /* 导航栏样式 */
        .navbar {
            background-color: #b5b3b3; /* 灰色背景 */

            display: flex; /* flex弹性布局 */
            justify-content: space-between; /* 左右对齐 */

            padding: 10px; /* 内边距 */
            align-items: center; /* 垂直居中 */
        }
        .navbar h1 {
            margin: 0; /* 移除默认的上下外边距 */
            font-weight: bold; /* 加粗 */
            color: white;
            /* 设置字体为楷体 */
            font-family: "楷体";
        }
        .navbar a {
            color: white; /* 链接颜色为白色 */
            text-decoration: none; /* 移除下划线 */
        }

        /* 搜索表单样式 */
        .search-form {
            display: flex;
            flex-wrap: nowrap;
            align-items: center;
            gap: 10px; /* 控件之间的间距 */
            margin: 20px 0;
        }
        .search-form input[type="text"], .search-form select {
            padding: 5px; /* 输入框内边距 */
            width: 260px; /* 宽度 */
        }
        .search-form button {
            padding: 5px 15px; /* 按钮内边距 */
        }

        /* 表格样式 */
        table {
            width: 100%;
            border-collapse: collapse;
        }
        th, td {
            border: 1px solid #ddd; /* 边框 */
            padding: 8px; /* 单元格内边距 */
            text-align: center; /* 左对齐 */
        }
        th {
            background-color: #f2f2f2;
            font-weight: bold;
        }
        .avatar {
            width: 30px;
            height: 30px;
        }

        /* 页脚样式 */
        .footer {
            background-color: #b5b3b3; /* 灰色背景 */
            color: white; /* 白色文字 */
            text-align: center; /* 居中文本 */
            padding: 10px 0; /* 上下内边距 */
            margin-top: 30px;
        }

        #container {
            width: 80%; /* 宽度为80% */
            margin: 0 auto; /* 水平居中 */
        }
    </style>
</head>
<body>
    <h1>DOM操作</h1>
    <hr>
    <pre>
        1. 获取元素 document.querySelectorAll("tbody tr")
        2. 改变背景 trList[i].style.backgroundColor =
    </pre>
    <div id="container">
        <!-- 顶部导航栏 -->
        <div class="navbar">
            <h1>Tlias智能学习辅助系统(张婧怡)</h1>
            <a href="#">退出登录</a>
        </div>

        <!-- 搜索表单区域 -->
        <form class="search-form" action="/search" method="post">
            <label for="name">姓名:</label>
            <input type="text" id="name" name="name" placeholder="请输入姓名">

            <label for="gender">性别:</label>
            <select id="gender" name="gender">
                <option value=""></option>
                <option value="1"></option>
                <option value="2"></option>
            </select>

            <label for="position">职位:</label>
            <select id="position" name="position">
                <option value=""></option>
                <option value="1">班主任</option>
                <option value="2">讲师</option>
                <option value="3">学工主管</option>
                <option value="4">教研主管</option>
                <option value="5">咨询师</option>
            </select>

            <button type="submit">查询</button>
            <button type="reset">清空</button>
        </form>

        <!-- 表格展示区 -->
        <table>
            <!-- 表头 -->
            <thead>
                <tr>
                    <th>姓名</th>
                    <th>性别</th>
                    <th>头像</th>
                    <th>职位</th>
                    <th>入职日期</th>
                    <th>最后操作时间</th>
                    <th>操作</th>
                </tr>
            </thead>

            <!-- 表格主体内容 -->
            <tbody>
                <tr>
                    <td>令狐冲</td>
                    <td></td>
                    <td><img class="avatar" src="https://web-framework.oss-cn-hangzhou.aliyuncs.com/2023/1.jpg" alt="令狐冲"></td>
                    <td>讲师</td>
                    <td>2021-06-15</td>
                    <td>2024-09-16 15:30</td>
                    <td class="action-buttons">
                        <button type="button">编辑</button>
                        <button type="button">删除</button>
                    </td>
                </tr>
                <tr>
                    <td>任盈盈</td>
                    <td></td>
                    <td><img class="avatar" src="https://web-framework.oss-cn-hangzhou.aliyuncs.com/2023/1.jpg" alt="任盈盈"></td>
                    <td>咨询师</td>
                    <td>2021-07-20</td>
                    <td>2024-09-17 09:00</td>
                    <td class="action-buttons">
                        <button type="button">编辑</button>
                        <button type="button">删除</button>
                    </td>
                </tr>
                <tr>
                    <td>向问天</td>
                    <td></td>
                    <td><img class="avatar" src="https://web-framework.oss-cn-hangzhou.aliyuncs.com/2023/1.jpg" alt="向问天"></td>
                    <td>班主任</td>
                    <td>2021-05-01</td>
                    <td>2024-09-15 17:45</td>
                    <td class="action-buttons">
                        <button type="button">编辑</button>
                        <button type="button">删除</button>
                    </td>
                </tr>
                <tr>
                    <td>任我行</td>
                    <td></td>
                    <td><img class="avatar" src="https://web-framework.oss-cn-hangzhou.aliyuncs.com/2023/1.jpg" alt="向问天"></td>
                    <td>教研主管</td>
                    <td>2021-05-01</td>
                    <td>2024-09-15 17:45</td>
                    <td class="action-buttons">
                        <button type="button">编辑</button>
                        <button type="button">删除</button>
                    </td>
                </tr>
                <tr>
                    <td>田伯光</td>
                    <td></td>
                    <td><img class="avatar" src="https://web-framework.oss-cn-hangzhou.aliyuncs.com/2023/1.jpg" alt="令狐冲"></td>
                    <td>班主任</td>
                    <td>2021-06-15</td>
                    <td>2024-09-16 15:30</td>
                    <td class="action-buttons">
                        <button type="button">编辑</button>
                        <button type="button">删除</button>
                    </td>
                </tr>
                <tr>
                    <td>不戒</td>
                    <td></td>
                    <td><img class="avatar" src="https://web-framework.oss-cn-hangzhou.aliyuncs.com/2023/1.jpg" alt="任盈盈"></td>
                    <td>班主任</td>
                    <td>2021-07-20</td>
                    <td>2024-09-17 09:00</td>
                    <td class="action-buttons">
                        <button type="button">编辑</button>
                        <button type="button">删除</button>
                    </td>
                </tr>
                <tr>
                    <td>左冷禅</td>
                    <td></td>
                    <td><img class="avatar" src="https://web-framework.oss-cn-hangzhou.aliyuncs.com/2023/1.jpg" alt="向问天"></td>
                    <td>班主任</td>
                    <td>2021-05-01</td>
                    <td>2024-09-15 17:45</td>
                    <td class="action-buttons">
                        <button type="button">编辑</button>
                        <button type="button">删除</button>
                    </td>
                </tr>
                <tr>
                    <td>定逸</td>
                    <td></td>
                    <td><img class="avatar" src="https://web-framework.oss-cn-hangzhou.aliyuncs.com/2023/1.jpg" alt="向问天"></td>
                    <td>班主任</td>
                    <td>2021-05-01</td>
                    <td>2024-09-15 17:45</td>
                    <td class="action-buttons">
                        <button type="button">编辑</button>
                        <button type="button">删除</button>
                    </td>
                </tr>
                <tr>
                    <td>东方兄弟</td>
                    <td></td>
                    <td><img class="avatar" src="https://web-framework.oss-cn-hangzhou.aliyuncs.com/2023/1.jpg" alt="向问天"></td>
                    <td>讲师</td>
                    <td>2021-05-01</td>
                    <td>2024-09-15 17:45</td>
                    <td class="action-buttons">
                        <button type="button">编辑</button>
                        <button type="button">删除</button>
                    </td>
                </tr>
                <tr>
                    <td>金庸</td>
                    <td></td>
                    <td><img class="avatar" src="https://web-framework.oss-cn-hangzhou.aliyuncs.com/2023/1.jpg" alt="向问天"></td>
                    <td>咨询师</td>
                    <td>2021-05-01</td>
                    <td>2024-09-15 17:45</td>
                    <td class="action-buttons">
                        <button type="button">编辑</button>
                        <button type="button">删除</button>
                    </td>
                </tr>
            </tbody>
        </table>

        <!-- 页脚版权区域 -->
        <footer class="footer">
            <p>江苏传智播客教育科技股份有限公司</p>
            <p>版权所有 Copyright 2006-2024 All Rights Reserved</p>
        </footer>
    </div>

    <script>
        //通过JS实现上述表格中数据行的隔行换色效果, 奇数行背景色设置为 #f2e2e2, 偶数行背景色设置为 #e6f7ff (JS新语法实现)
        let trList = document.querySelectorAll("tbody tr"); // 获取所有数据行 - DOM操作
        for (let i = 0; i < trList.length; i++) {
            if (i % 2 == 0) {
                trList[i].style.backgroundColor = "#f2e2e2";
            } else {
                trList[i].style.backgroundColor = "#e6f7ff";
            }
        }
    </script>

</body>
</html>
图13 DOM小结

1.2 JS 事件监听

什么是事件?什么是事件监听?
事件监听
图14 事件监听
08. JS-事件监听.html
<!DOCTYPE html>
<html lang="zh-CN">
<head>
  <meta charset="UTF-8">
  <meta name="viewport" content="width=device-width, initial-scale=1.0">
  <title>JS事件</title>
</head>
<body>
  <h1>JS-事件监听(张婧怡)</h1>
  <hr>
  <input type="button" id="btn1" value="点我一下试试1">
  <input type="button" id="btn2" value="点我一下试试2">

  <script>
    //事件监听 - addEventListener (可以多次绑定同一事件)
    document.querySelector('#btn1').addEventListener('click', () => {
      console.log('试试就试试~~');
    });
    document.querySelector('#btn1').addEventListener('click', () => {
      console.log('试试就试试22~~');
    });

    //事件绑定-早期写法 - onclick (如果多次绑定同一事件, 覆盖) - 了解
    document.querySelector('#btn2').onclick =  () => {
      console.log('试试就试试~~');
    }
    document.querySelector('#btn2').onclick =  () => {
      console.log('试试就试试22~~');
    }
  </script>
</body>
</html>
图15 事件监听小结
案例 实现表格数据行鼠标移入移出隔行换色效果。

需求:实现鼠标移入数据行时,背景色改为#f2e2e2,鼠标移出时,再将背景色改为白色。

09. JS-案例-员工列表.html
<!DOCTYPE html>
<html lang="zh-CN">
<head>
    <meta charset="UTF-8">
    <title>Tlias智能学习辅助系统</title>
    <style>
        /* 导航栏样式 */
        .navbar {
            background-color: #b5b3b3; /* 灰色背景 */

            display: flex; /* flex弹性布局 */
            justify-content: space-between; /* 左右对齐 */

            padding: 10px; /* 内边距 */
            align-items: center; /* 垂直居中 */
        }
        .navbar h1 {
            margin: 0; /* 移除默认的上下外边距 */
            font-weight: bold; /* 加粗 */
            color: white;
            /* 设置字体为楷体 */
            font-family: "楷体";
        }
        .navbar a {
            color: white; /* 链接颜色为白色 */
            text-decoration: none; /* 移除下划线 */
        }

        /* 搜索表单样式 */
        .search-form {
            display: flex;
            flex-wrap: nowrap;
            align-items: center;
            gap: 10px; /* 控件之间的间距 */
            margin: 20px 0;
        }
        .search-form input[type="text"], .search-form select {
            padding: 5px; /* 输入框内边距 */
            width: 260px; /* 宽度 */
        }
        .search-form button {
            padding: 5px 15px; /* 按钮内边距 */
        }

        /* 表格样式 */
        table {
            width: 100%;
            border-collapse: collapse;
        }
        th, td {
            border: 1px solid #ddd; /* 边框 */
            padding: 8px; /* 单元格内边距 */
            text-align: center; /* 左对齐 */
        }
        th {
            background-color: #f2f2f2;
            font-weight: bold;
        }
        .avatar {
            width: 30px;
            height: 30px;
        }

        /* 页脚样式 */
        .footer {
            background-color: #b5b3b3; /* 灰色背景 */
            color: white; /* 白色文字 */
            text-align: center; /* 居中文本 */
            padding: 10px 0; /* 上下内边距 */
            margin-top: 30px;
        }

        #container {
            width: 80%; /* 宽度为80% */
            margin: 0 auto; /* 水平居中 */
        }
    </style>
</head>
<body>
    <div id="container">
        <!-- 顶部导航栏 -->
        <div class="navbar">
            <h1>Tlias智能学习辅助系统</h1>
            <a href="#">退出登录</a>
        </div>

        <!-- 搜索表单区域 -->
        <form class="search-form" action="/search" method="post">
            <label for="name">姓名:</label>
            <input type="text" id="name" name="name" placeholder="请输入姓名">

            <label for="gender">性别:</label>
            <select id="gender" name="gender">
                <option value=""></option>
                <option value="1"></option>
                <option value="2"></option>
            </select>

            <label for="position">职位:</label>
            <select id="position" name="position">
                <option value=""></option>
                <option value="1">班主任</option>
                <option value="2">讲师</option>
                <option value="3">学工主管</option>
                <option value="4">教研主管</option>
                <option value="5">咨询师</option>
            </select>

            <button type="submit">查询</button>
            <button type="reset">清空</button>
        </form>

        <!-- 表格展示区 -->
        <table>
            <!-- 表头 -->
            <thead>
                <tr>
                    <th>姓名</th>
                    <th>性别</th>
                    <th>头像</th>
                    <th>职位</th>
                    <th>入职日期</th>
                    <th>最后操作时间</th>
                    <th>操作</th>
                </tr>
            </thead>

            <!-- 表格主体内容 -->
            <tbody>
                <tr>
                    <td>令狐冲</td>
                    <td></td>
                    <td><img class="avatar" src="https://web-framework.oss-cn-hangzhou.aliyuncs.com/2023/1.jpg" alt="令狐冲"></td>
                    <td>讲师</td>
                    <td>2021-06-15</td>
                    <td>2024-09-16 15:30</td>
                    <td class="action-buttons">
                        <button type="button">编辑</button>
                        <button type="button">删除</button>
                    </td>
                </tr>
                <tr>
                    <td>任盈盈</td>
                    <td></td>
                    <td><img class="avatar" src="https://web-framework.oss-cn-hangzhou.aliyuncs.com/2023/1.jpg" alt="任盈盈"></td>
                    <td>咨询师</td>
                    <td>2021-07-20</td>
                    <td>2024-09-17 09:00</td>
                    <td class="action-buttons">
                        <button type="button">编辑</button>
                        <button type="button">删除</button>
                    </td>
                </tr>
                <tr>
                    <td>向问天</td>
                    <td></td>
                    <td><img class="avatar" src="https://web-framework.oss-cn-hangzhou.aliyuncs.com/2023/1.jpg" alt="向问天"></td>
                    <td>班主任</td>
                    <td>2021-05-01</td>
                    <td>2024-09-15 17:45</td>
                    <td class="action-buttons">
                        <button type="button">编辑</button>
                        <button type="button">删除</button>
                    </td>
                </tr>
                <tr>
                    <td>任我行</td>
                    <td></td>
                    <td><img class="avatar" src="https://web-framework.oss-cn-hangzhou.aliyuncs.com/2023/1.jpg" alt="向问天"></td>
                    <td>教研主管</td>
                    <td>2021-05-01</td>
                    <td>2024-09-15 17:45</td>
                    <td class="action-buttons">
                        <button type="button">编辑</button>
                        <button type="button">删除</button>
                    </td>
                </tr>
                <tr>
                    <td>田伯光</td>
                    <td></td>
                    <td><img class="avatar" src="https://web-framework.oss-cn-hangzhou.aliyuncs.com/2023/1.jpg" alt="令狐冲"></td>
                    <td>班主任</td>
                    <td>2021-06-15</td>
                    <td>2024-09-16 15:30</td>
                    <td class="action-buttons">
                        <button type="button">编辑</button>
                        <button type="button">删除</button>
                    </td>
                </tr>
                <tr>
                    <td>不戒</td>
                    <td></td>
                    <td><img class="avatar" src="https://web-framework.oss-cn-hangzhou.aliyuncs.com/2023/1.jpg" alt="任盈盈"></td>
                    <td>班主任</td>
                    <td>2021-07-20</td>
                    <td>2024-09-17 09:00</td>
                    <td class="action-buttons">
                        <button type="button">编辑</button>
                        <button type="button">删除</button>
                    </td>
                </tr>
                <tr>
                    <td>左冷禅</td>
                    <td></td>
                    <td><img class="avatar" src="https://web-framework.oss-cn-hangzhou.aliyuncs.com/2023/1.jpg" alt="向问天"></td>
                    <td>班主任</td>
                    <td>2021-05-01</td>
                    <td>2024-09-15 17:45</td>
                    <td class="action-buttons">
                        <button type="button">编辑</button>
                        <button type="button">删除</button>
                    </td>
                </tr>
                <tr>
                    <td>定逸</td>
                    <td></td>
                    <td><img class="avatar" src="https://web-framework.oss-cn-hangzhou.aliyuncs.com/2023/1.jpg" alt="向问天"></td>
                    <td>班主任</td>
                    <td>2021-05-01</td>
                    <td>2024-09-15 17:45</td>
                    <td class="action-buttons">
                        <button type="button">编辑</button>
                        <button type="button">删除</button>
                    </td>
                </tr>
                <tr>
                    <td>东方兄弟</td>
                    <td></td>
                    <td><img class="avatar" src="https://web-framework.oss-cn-hangzhou.aliyuncs.com/2023/1.jpg" alt="向问天"></td>
                    <td>讲师</td>
                    <td>2021-05-01</td>
                    <td>2024-09-15 17:45</td>
                    <td class="action-buttons">
                        <button type="button">编辑</button>
                        <button type="button">删除</button>
                    </td>
                </tr>
                <tr>
                    <td>金庸</td>
                    <td></td>
                    <td><img class="avatar" src="https://web-framework.oss-cn-hangzhou.aliyuncs.com/2023/1.jpg" alt="向问天"></td>
                    <td>咨询师</td>
                    <td>2021-05-01</td>
                    <td>2024-09-15 17:45</td>
                    <td class="action-buttons">
                        <button type="button">编辑</button>
                        <button type="button">删除</button>
                    </td>
                </tr>
            </tbody>
        </table>

        <!-- 页脚版权区域 -->
        <footer class="footer">
            <p>江苏传智播客教育科技股份有限公司</p>
            <p>版权所有 Copyright 2006-2024 All Rights Reserved</p>
        </footer>
    </div>

    <script>
        //通过JS为上述的表格中数据行添加事件监听, 实现鼠标进入后, 背景色#f2e2e2; 鼠标离开后, 背景色需要设置为#fff; (JS新版本的语法)
        // 1. 获取所有的tr标签
        let trs = document.querySelectorAll('tr');

        // 2. 为每一个tr标签添加事件监听
        for(let i = 0; i < trs.length; i++){
            trs[i].addEventListener('mouseenter', function(){ // mouseenter 鼠标进入
                trs[i].style.backgroundColor = '#f2e2e2';
            });

            trs[i].addEventListener('mouseleave', function(){ // mouseleave 鼠标离开
                trs[i].style.backgroundColor = '#fff';
            })
        }
    </script>
</body>
</html>
常见事件
图16 常见事件
10. JS-常见事件.html
<!DOCTYPE html>
<html lang="zh-CN">
<head>
    <meta charset="UTF-8">
    <meta http-equiv="X-UA-Compatible" content="IE=edge">
    <meta name="viewport" content="width=device-width, initial-scale=1.0">
    <title>JS-事件-常见事件</title>
</head>

<body>
    <h1>JS-事件-常见事件</h1>
    <hr>
    <form action="" style="text-align: center;">
        <input type="text" name="username" id="username">
        <input type="text" name="age" id="age">
        <input id="b1" type="submit" value="提交">
        <input id="b2" type="button" value="单击事件">
    </form>

    <br><br><br>

    <table width="800px" border="1" cellspacing="0" align="center">
        <tr>
            <th>学号</th>
            <th>姓名</th>
            <th>分数</th>
            <th>评语</th>
        </tr>
        <tr align="center">
            <td>001</td>
            <td>张三</td>
            <td>90</td>
            <td>很优秀</td>
        </tr>
        <tr align="center" id="last">
            <td>002</td>
            <td>李四</td>
            <td>92</td>
            <td>优秀</td>
        </tr>
    </table>


    <script>
        //click: 鼠标点击事件
        document.querySelector('#b2').addEventListener('click', () => {
            console.log("我被点击了...");
        })

        //mouseenter: 鼠标移入
        document.querySelector('#last').addEventListener('mouseenter', () => {
            console.log("鼠标移入了...");
        })

        //mouseleave: 鼠标移出
        document.querySelector('#last').addEventListener('mouseleave', () => {
            console.log("鼠标移出了...");
        })

        //keydown: 某个键盘的键被按下
        document.querySelector('#username').addEventListener('keydown', () => {
            console.log("键盘被按下了...");
        })

        //keyup: 某个键盘的键被抬起
        document.querySelector('#username').addEventListener('keyup', () => {
            console.log("键盘被抬起了...");
        })

        //blur: 失去焦点事件
        document.querySelector('#age').addEventListener('blur', () => {
            console.log("失去焦点...");
        })

        //focus: 元素获得焦点
        document.querySelector('#age').addEventListener('focus', () => {
            console.log("获得焦点...");
        })

        //input: 用户输入时触发
        document.querySelector('#age').addEventListener('input', () => {
            console.log("用户输入时触发...");
        })

        //submit: 提交表单事件
        document.querySelector('form').addEventListener('submit', () => {
            alert("表单被提交了...");
        })
    </script>
</body>
</html>

JS程序优化--模块化

图17 事件监听小结
11. JS-常见事件(优化).html
<!DOCTYPE html>
<html lang="zh-CN">
<head>
    <meta charset="UTF-8">
    <meta http-equiv="X-UA-Compatible" content="IE=edge">
    <meta name="viewport" content="width=device-width, initial-scale=1.0">
    <title>JS-事件-常见事件</title>
</head>

<body>
    <h1>JS-事件-常见事件</h1>
    <hr>
    <form action="" style="text-align: center;">
        <input type="text" name="username" id="username">
        <input type="text" name="age" id="age">
        <input id="b1" type="submit" value="提交">
        <input id="b2" type="button" value="单击事件">
    </form>

    <br><br><br>

    <table width="800px" border="1" cellspacing="0" align="center">
        <tr>
            <th>学号</th>
            <th>姓名</th>
            <th>分数</th>
            <th>评语</th>
        </tr>
        <tr align="center">
            <td>001</td>
            <td>张三</td>
            <td>90</td>
            <td>很优秀</td>
        </tr>
        <tr align="center" id="last">
            <td>002</td>
            <td>李四</td>
            <td>92</td>
            <td>优秀</td>
        </tr>
    </table>

    <!-- type="module" 模块化JS -->
    <script src="./js/eventDemo.js" type="module"></script>
</body>
</html>
js/eventDemo.js
import { printLog } from "./utils.js";

//click: 鼠标点击事件
document.querySelector('#b2').addEventListener('click', () => {
    printLog("我被点击了...");
})

//mouseenter: 鼠标移入
document.querySelector('#last').addEventListener('mouseenter', () => {
    printLog("鼠标移入了...");
})

//mouseleave: 鼠标移出
document.querySelector('#last').addEventListener('mouseleave', () => {
    printLog("鼠标移出了...");
})

//keydown: 某个键盘的键被按下
document.querySelector('#username').addEventListener('keydown', () => {
    printLog("键盘被按下了...");
})

//keyup: 某个键盘的键被抬起
document.querySelector('#username').addEventListener('keyup', () => {
    printLog("键盘被抬起了...");
})

//blur: 失去焦点事件
document.querySelector('#age').addEventListener('blur', () => {
    printLog("失去焦点...");
})

//focus: 元素获得焦点
document.querySelector('#age').addEventListener('focus', () => {
    printLog("获得焦点...");
})

//input: 用户输入时触发
document.querySelector('#age').addEventListener('input', () => {
  printLog("用户输入时触发...");
})

//submit: 提交表单事件
document.querySelector('form').addEventListener('submit', () => {
    alert("表单被提交了...");
})
js/utils.js
export function printLog(msg){
  console.log(msg);
}

Vue3

什么是Vue
图18 数据构建用户界面
图19 渐进式与生态

2.1 Vue 快速入门

图20 Vue快速入门
12. Vue-快速入门.html
<!DOCTYPE html>
<html lang="zh-CN">
<head>
  <meta charset="UTF-8">
  <meta name="viewport" content="width=device-width, initial-scale=1.0">
  <title>Vue-快速入门</title>
  <script type="module">
    import { createApp } from 'https://unpkg.com/vue@3/dist/vue.esm-browser.js';

    createApp({
      data() {
        return {
          message: 'Hello Vue 张婧怡',
          count: 100
        }
      }
    }).mount('#app');
  </script>
</head>
<body>
  <h1>Vue-快速入门(张婧怡)</h1>
  <hr>
  <div id="app">
    <h1>{{message}}</h1>
    <h1>计数:{{count}}</h1>
  </div>
</body>
</html>
图21 Vue入门小结

2.2 Vue 常用指令

指令:HTML标签上带有 v-前缀的特殊属性,不同的 指令 具有不同的含义,可以实现不同的 功能

指令 作用
v-for 列表渲染,遍历容器的元素或者对象的属性
v-bind 为HTML标签绑定属性值,如设置 href , css样式等
v-if/v-else-if/v-else 条件性的渲染某元素,判定为true时 渲染 ,否则 不渲染
v-show 根据条件展示某元素,区别在于切换的是 display属性 的值
v-model 在表单元素上创建双向数据绑定
v-on 为HTML标签绑定事件
案例:员工列表数据渲染展示
图22 案例:员工列表数据渲染展示
① v-for
图23 v-for小结
② v-bind
图24 v-bind小结
③ v-if & v-show
图25 v-if和v-show的区别
图26 v-if和v-show小结
④ v-model
案例:员工列表数据渲染,获取用户输入的条件

搜索栏中当用户点击查询按钮时,需要获取到用户输入的表单数据,并输出出来。

图27 v-model和v-on的使用场合
图28 v-model的双向数据绑定
Chrome浏览器插件

地址:https://chrome.zzzmh.cn/#/index 下载nhdogjmejiglipccpnnnanhbledajbpd.zip并解压nhdogjmejiglipccpnnnanhbledajbpd_7.7.7_chrome.zzzmh.cn.crx

右上角菜单 -- 扩展程序 -- 管理扩展程序,将解压的crx拖入

firefox浏览器插件

https://addons.mozilla.org/zh-CN/firefox/

豆包:firefox vue插件工具下载和安装

⑤ v-on
图29 v-model,v-on小结
13. Vue-案例-员工列表(常用指令).html
<!DOCTYPE html>
<html lang="zh-CN">
<head>
    <meta charset="UTF-8">
    <title>Tlias智能学习辅助系统</title>
    <style>
        /* 导航栏样式 */
        .navbar {
            background-color: #b5b3b3; /* 灰色背景 */

            display: flex; /* flex弹性布局 */
            justify-content: space-between; /* 左右对齐 */

            padding: 10px; /* 内边距 */
            align-items: center; /* 垂直居中 */
        }
        .navbar h1 {
            margin: 0; /* 移除默认的上下外边距 */
            font-weight: bold; /* 加粗 */
            color: white;
            /* 设置字体为楷体 */
            font-family: "楷体";
        }
        .navbar a {
            color: white; /* 链接颜色为白色 */
            text-decoration: none; /* 移除下划线 */
        }

        /* 搜索表单样式 */
        .search-form {
            display: flex;
            flex-wrap: nowrap;
            align-items: center;
            gap: 10px; /* 控件之间的间距 */
            margin: 20px 0;
        }
        .search-form input[type="text"], .search-form select {
            padding: 5px; /* 输入框内边距 */
            width: 260px; /* 宽度 */
        }
        .search-form button {
            padding: 5px 15px; /* 按钮内边距 */
        }

        /* 表格样式 */
        table {
            width: 100%;
            border-collapse: collapse;
        }
        th, td {
            border: 1px solid #ddd; /* 边框 */
            padding: 8px; /* 单元格内边距 */
            text-align: center; /* 左对齐 */
        }
        th {
            background-color: #f2f2f2;
            font-weight: bold;
        }
        .avatar {
            width: 30px;
            height: 30px;
        }

        /* 页脚样式 */
        .footer {
            background-color: #b5b3b3; /* 灰色背景 */
            color: white; /* 白色文字 */
            text-align: center; /* 居中文本 */
            padding: 10px 0; /* 上下内边距 */
            margin-top: 30px;
        }

        #container {
            width: 80%; /* 宽度为80% */
            margin: 0 auto; /* 水平居中 */
        }
    </style>
</head>
<body>
    <div id="container">
        <!-- 顶部导航栏 -->
        <div class="navbar">
            <h1>Tlias智能学习辅助系统(张婧怡)</h1>
            <a href="#">退出登录</a>
        </div>
        测试用{{searchForm}}
        <!-- 搜索表单区域 -->
        <form class="search-form">
            <label for="name">姓名:</label>
            <input type="text" id="name" name="name" v-model="searchForm.name" placeholder="请输入姓名">

            <label for="gender">性别:</label>
            <select id="gender" name="gender" v-model="searchForm.gender">
                <option value=""></option>
                <option value="1"></option>
                <option value="2"></option>
            </select>

            <label for="position">职位:</label>
            <select id="position" name="position" v-model="searchForm.job">
                <option value=""></option>
                <option value="1">班主任</option>
                <option value="2">讲师</option>
                <option value="3">学工主管</option>
                <option value="4">教研主管</option>
                <option value="5">咨询师</option>
            </select>

            <button type="button" v-on:click="search">查询</button>
            <button type="button" @click="clear">清空</button>
        </form>


        <!-- 表格展示区 -->
        <table>
            <!-- 表头 -->
            <thead>
                <tr>
                    <th>序号</th>
                    <th>id</th>
                    <th>姓名</th>
                    <th>性别</th>
                    <th>头像</th>
                    <th>职位</th>
                    <th>入职日期</th>
                    <th>最后操作时间</th>
                    <th>操作</th>
                </tr>
            </thead>

            <!-- 表格主体内容 -->
            <tbody>
                <tr v-for="(e, index) in empList" :key="e.id">
                    <td>{{index + 1}}</td>
                    <td>{{e.id}}</td>
                    <td>{{e.name}}</td>
                    <td>{{e.gender == 1?'男' : '女'}}</td>

                    <!-- 插值表达式是不能出现在标签内部属性值上,需要v-bind: 绑定属性值 -->
                    <td><img class="avatar"  v-bind:src="e.image" :alt="e.name"></td>

                    <!-- v-if: 控制元素的显示与隐藏 渲染与否-->
                    <td>
                        <span v-if="e.job == 1">班主任</span>
                        <span v-else-if="e.job == 2">讲师</span>
                        <span v-else-if="e.job == 3">学工主管</span>
                        <span v-else-if="e.job == 4">教研主管</span>
                        <span v-else-if="e.job == 5">咨询师</span>
                        <span v-else>其他</span>
                    </td>

                    <!-- v-show: 控制元素的显示与隐藏 display: none; 决定隐藏还是显示 -->
                    <!-- <td>
                        <span v-show="e.job == 1">班主任</span>
                        <span v-show="e.job == 2">讲师</span>
                        <span v-show="e.job == 3">学工主管</span>
                        <span v-show="e.job == 4">教研主管</span>
                        <span v-show="e.job == 5">咨询师</span>
                    </td> -->

                    <td>{{e.entrydate}}</td>
                    <td>{{e.updatetime}}</td>
                    <td class="action-buttons">
                        <button type="button">编辑</button>
                        <button type="button">删除</button>
                    </td>
                </tr>
            </tbody>
        </table>

        <!-- 页脚版权区域 -->
        <footer class="footer">
            <p>杜氏教育工作室</p>
            <p>版权所有 Copyright 2006-2024 All Rights Reserved</p>
        </footer>
    </div>


    <script type="module">
      import { createApp } from 'https://unpkg.com/vue@3/dist/vue.esm-browser.js'

      createApp({
        data() {
          return {
            searchForm: { //封装用户输入的查询条件
                name: '',
                gender: '',
                job: ''
            },
            empList: [
              { "id": 1,
                "name": "谢逊",
                "image": "https://web-framework.oss-cn-hangzhou.aliyuncs.com/2023/4.jpg",
                "gender": 1,
                "job": "1",
                "entrydate": "2023-06-09",
                "updatetime": "2024-09-30T14:59:38"
              },
              {
                "id": 2,
                "name": "韦一笑",
                "image": "https://web-framework.oss-cn-hangzhou.aliyuncs.com/2023/1.jpg",
                "gender": 1,
                "job": "1",
                "entrydate": "2020-05-09",
                "updatetime": "2024-09-01T00:00:00"
              },
              {
                "id": 3,
                "name": "黛绮丝",
                "image": "https://web-framework.oss-cn-hangzhou.aliyuncs.com/2023/2.jpg",
                "gender": 2,
                "job": "2",
                "entrydate": "2021-06-01",
                "updatetime": "2024-09-01T00:00:00"
              }
            ]
          }
        },
        //方法
        methods: {
            search(){
                //将搜索条件, 输出到控制台
                console.log(this.searchForm);
            },
            clear(){
                //清空表单项数据
                this.searchForm = {name:'', gender:'', job:''}
            }
        },
      }).mount('#container')
    </script>

</body>
</html>

2.3 Ajax

① Ajax入门
什么是Ajax
图30 ajax
同步与异步
图31 同步与异步
Axios
<script src="https://unpkg.com/axios/dist/axios.min.js"></script>
图32 axios
14. Axios-入门.html
<!DOCTYPE html>
<html lang="zh-CN">
<head>
    <meta charset="UTF-8">
    <meta http-equiv="X-UA-Compatible" content="IE=edge">
    <meta name="viewport" content="width=device-width, initial-scale=1.0">
    <title>Ajax-入门s</title>
</head>
<body>
    <h1>Axios-入门(张婧怡)</h1>
    <hr>
    <p>打开控制台查看请求结果</p>
    <input type="button" value="获取数据GET" id="btnGet">
    <input type="button" value="操作数据POST" id="btnPost">

    <script src="js/axios.js"></script>
    <script>
        //发送GET请求
        document.querySelector('#btnGet').addEventListener('click', () => {
            //axios发起异步请求
            axios({
                url: 'https://mock.apifox.cn/m1/3083103-0-default/emps/list',
                method: 'GET'
            }).then((result) => { //成功回调函数
                console.log(result.data);
            }).catch((err) => { //失败回调函数
                console.log(err);
            })
        })

        //发送POST请求
        document.querySelector('#btnPost').addEventListener('click', () => {
            //axios发起异步请求
            axios({
                url: 'https://mock.apifox.cn/m1/3083103-0-default/emps/update',
                method: 'POST',
                data: 'id=1' //POST请求方式 , 请求体
            }).then((result) => { //成功回调函数
                console.log(result.data);
            }).catch((err) => { //失败回调函数
                console.log(err);
            })
        })
    </script>
</body>
</html>
Axios-请求方式别名
图33 axios-请求方式别名
15. Axios-请求方式别名.html
<!DOCTYPE html>
<html lang="zh-CN">
<head>
    <meta charset="UTF-8">
    <meta http-equiv="X-UA-Compatible" content="IE=edge">
    <meta name="viewport" content="width=device-width, initial-scale=1.0">
    <title>Ajax-Axios</title>
</head>
<body>
    <h1>Axios-请求方式别名(张婧怡)</h1>
    <hr>
    <p>F12打开控制台查看请求结果</p>
    <input type="button" value="获取数据GET" id="btnGet">
    <input type="button" value="操作数据POST" id="btnPost">

    <script src="js/axios.js"></script>
    <script>
        //发送GET请求
        document.querySelector('#btnGet').addEventListener('click', () => {
            axios.get('https://mock.apifox.cn/m1/3083103-0-default/emps/list').then((result) => {
                console.log(result.data);
            });
            console.log('=============在异步结果出现之前显示=============');
        })

        //发送POST请求
        document.querySelector('#btnPost').addEventListener('click', () => {
            axios.post('https://mock.apifox.cn/m1/3083103-0-default/emps/update', 'id=1').then((result) => {
                console.log(result.data);
            });
            console.log('=============在异步结果出现之前显示=============');
        })
    </script>
</body>
</html>
图34 axios小结
② 案例

从服务器端动态获取数据渲染展示列表

服务端url地址: https://web-server.itheima.net/emps/list?name=xxx&gender=xxx&job=xxx

async & await
图35 async & await
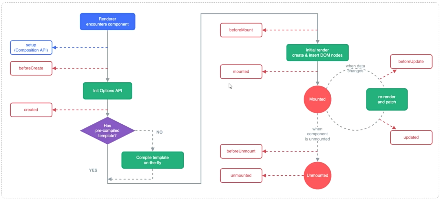
Vue生命周期
状态 阶段周期
beforeCreate 创建前
created 创建后
beforeMount 载入前
mounted 挂载完成
beforeUpdate 数据更新前
updated 数据更新后
beforeUnmount 组件销毁前
unmounted 组件销毁后
图36 Vue生命周期
图37 Vue生命周期
16. Vue-案例-员工列表(异步交互).html
<!DOCTYPE html>
<html lang="zh-CN">
<head>
    <meta charset="UTF-8">
    <title>Tlias智能学习辅助系统</title>
    <style>
        /* 导航栏样式 */
        .navbar {
            background-color: #b5b3b3; /* 灰色背景 */

            display: flex; /* flex弹性布局 */
            justify-content: space-between; /* 左右对齐 */

            padding: 10px; /* 内边距 */
            align-items: center; /* 垂直居中 */
        }
        .navbar h1 {
            margin: 0; /* 移除默认的上下外边距 */
            font-weight: bold; /* 加粗 */
            color: white;
            /* 设置字体为楷体 */
            font-family: "楷体";
        }
        .navbar a {
            color: white; /* 链接颜色为白色 */
            text-decoration: none; /* 移除下划线 */
        }

        /* 搜索表单样式 */
        .search-form {
            display: flex;
            flex-wrap: nowrap;
            align-items: center;
            gap: 10px; /* 控件之间的间距 */
            margin: 20px 0;
        }
        .search-form input[type="text"], .search-form select {
            padding: 5px; /* 输入框内边距 */
            width: 260px; /* 宽度 */
        }
        .search-form button {
            padding: 5px 15px; /* 按钮内边距 */
        }

        /* 表格样式 */
        table {
            width: 100%;
            border-collapse: collapse;
        }
        th, td {
            border: 1px solid #ddd; /* 边框 */
            padding: 8px; /* 单元格内边距 */
            text-align: center; /* 左对齐 */
        }
        th {
            background-color: #f2f2f2;
            font-weight: bold;
        }
        .avatar {
            width: 30px;
            height: 30px;
        }

        /* 页脚样式 */
        .footer {
            background-color: #b5b3b3; /* 灰色背景 */
            color: white; /* 白色文字 */
            text-align: center; /* 居中文本 */
            padding: 10px 0; /* 上下内边距 */
            margin-top: 30px;
        }

        #container {
            width: 80%; /* 宽度为80% */
            margin: 0 auto; /* 水平居中 */
        }
    </style>
</head>
<body>
    <div id="container">
        <!-- 顶部导航栏 -->
        <div class="navbar">
            <h1>Tlias智能学习辅助系统(张婧怡)</h1>

            <a href="#">退出登录</a>
        </div>

        <!-- 搜索表单区域 -->
        <form class="search-form">
            <label for="name">姓名:</label>
            <input type="text" id="name" name="name" v-model="searchForm.name" placeholder="请输入姓名">

            <label for="gender">性别:</label>
            <select id="gender" name="gender" v-model="searchForm.gender">
                <option value=""></option>
                <option value="1"></option>
                <option value="2"></option>
            </select>

            <label for="position">职位:</label>
            <select id="position" name="position" v-model="searchForm.job">
                <option value=""></option>
                <option value="1">班主任</option>
                <option value="2">讲师</option>
                <option value="3">学工主管</option>
                <option value="4">教研主管</option>
                <option value="5">咨询师</option>
            </select>

            <button type="button" v-on:click="search">查询</button>
            <button type="button" @click="clear">清空</button>
        </form>


        <!-- 表格展示区 -->
        <table>
            <!-- 表头 -->
            <thead>
                <tr>
                    <th>序号</th>
                    <th>姓名</th>
                    <th>性别</th>
                    <th>头像</th>
                    <th>职位</th>
                    <th>入职日期</th>
                    <th>最后操作时间</th>
                    <th>操作</th>
                </tr>
            </thead>

            <!-- 表格主体内容 -->
            <tbody>
                <tr v-for="(e, index) in empList" :key="e.id">
                    <td>{{index + 1}}</td>
                    <td>{{e.name}}</td>
                    <td>{{e.gender == 1?'男' : '女'}}</td>

                    <!-- 插值表达式是不能出现在标签内部 -->
                    <td><img class="avatar"  v-bind:src="e.image" :alt="e.name"></td>

                    <!-- v-if: 控制元素的显示与隐藏 -->
                    <td>
                        <span v-if="e.job == 1">班主任</span>
                        <span v-else-if="e.job == 2">讲师</span>
                        <span v-else-if="e.job == 3">学工主管</span>
                        <span v-else-if="e.job == 4">教研主管</span>
                        <span v-else-if="e.job == 5">咨询师</span>
                        <span v-else>其他</span>
                    </td>

                    <!-- v-show: 控制元素的显示与隐藏 -->
                    <!-- <td>
                        <span v-show="e.job == 1">班主任</span>
                        <span v-show="e.job == 2">讲师</span>
                        <span v-show="e.job == 3">学工主管</span>
                        <span v-show="e.job == 4">教研主管</span>
                        <span v-show="e.job == 5">咨询师</span>
                    </td> -->

                    <td>{{e.entrydate}}</td>
                    <td>{{e.updatetime}}</td>
                    <td class="action-buttons">
                        <button type="button">编辑</button>
                        <button type="button">删除</button>
                    </td>
                </tr>
            </tbody>
        </table>

        <!-- 页脚版权区域 -->
        <footer class="footer">
            <p>张婧怡工作室</p>
            <p>版权所有 Copyright 2006-2024 All Rights Reserved</p>
        </footer>
    </div>

    <script src="js/axios.js"></script>
    <script type="module">
      import { createApp } from 'https://unpkg.com/vue@3/dist/vue.esm-browser.js'

      createApp({
        data() {
          return {
            searchForm: { //封装用户输入的查询条件
                name: '',
                gender: '',
                job: ''
            },
            empList: []
          }
        },
        //方法
        methods: {
            async search(){
                // 发送ajax请求,获取数据
                // axios.get(`https://web-server.itheima.net/emps/list?name=${this.searchForm.name}&gender=${this.searchForm.gender}&job=${this.searchForm.job}`).then((result) => {
                //     this.empList = result.data.data;
                // })
                // console.log('===========================');

                let result = await axios.get(`https://web-server.itheima.net/emps/list?name=${this.searchForm.name}&gender=${this.searchForm.gender}&job=${this.searchForm.job}`);
                this.empList = result.data.data;
            },
            clear(){
                //清空表单项数据
                this.searchForm = {name:'', gender:'', job:''}
                this.search()
            }
        },
        //钩子函数
        mounted(){
            //页面加载完成之后,发送ajax请求,获取数据
            this.search()
        }
      }).mount('#container')
    </script>

</body>
</html>
图38 Vue生命周期小结
index.html
<!DOCTYPE html>
<html lang="zh-CN">
<head>
  <meta charset="UTF-8">
  <meta name="viewport" content="width=device-width, initial-scale=1.0">
  <title>day02 JS+Vue+Ajax</title>
</head>
<body>
  <h1>ch2 JS+Vue+Ajax(张婧怡)</h1>
  <hr>
  <p><a href="01. JS-引入方式.html" target="_self">01. JS-引入方式</a></p>
  <p><a href="02. JS-基础语法.html" target="_self">02. JS-基础语法</a></p>
  <p><a href=
            "03. JS-数据类型.html" target="_self">03. JS-数据类型</a></p>
  <p><a href="04. JS-函数.html" target="_self">04. JS-函数</a></p>
  <p><a href="05. JS-自定义对象.html" target="_self">05. JS-自定义对象</a></p>
  <p><a href="06. JS-DOM.html" target="_self">06. JS-DOM</a></p>
  <p><a href="07. JS-案例-员工列表.html" target="_self">07. JS-案例-员工列表</a></p>
  <p><a href="08. JS-事件监听.html" target="_self">08. JS-事件监听</a></p>
  <p><a href="09. JS-案例-员工列表.html" target="_self">09. JS案例-员工列表</a></p>
  <p><a href="10. JS-常见事件.html" target="_self">10. 常见事件</a></p>
  <p><a href="11. JS-常见事件(优化).html" target="_self">11. 常见事件(优化)</a></p>
  <p><a href="12. Vue-快速入门.html" target="_self">12. Vue-快速入门</a></p>
  <p><a href="13. Vue-案例-员工列表(常用指令).html" target="_self">13. Vue-案例-员工列表</a></p>
  <p><a href="14. Axios-入门.html" target="_self">14. Axios-入门</a></p>
  <p><a href="15. Axios-请求方式别名.html" target="_self">15. Axios-请求方式别名</a></p>
  <p><a href="16. Vue-案例-员工列表(异步交互).html" target="_self">16. Vue-案例-员工列表(异步交互)</a></p>
  <hr>
  <p><a href="/24ssm.html" target="_self">返回课程首页</a></p>
</body>
</html>

①②③④⑤⑥⑦⑧⑨⑩


返回